Bài viết

OP-TEE: Phân tích quy trình gọi từ CA đến TA (Phần 2)

Phân tích chi tiết quy trình gọi từ Client Application đến Trusted Application trong OP-TEE, từ TEE driver đến ATF.

OP-TEE: Phân tích quy trình gọi từ CA đến TA (Phần 2)

1. Môi trường

  • Ubuntu 22.04
  • ARM Development Studio (ADS) + OP-TEE FVP

2. Quy trình gọi (Call Flow) phân tích

2.1. Tổng quan

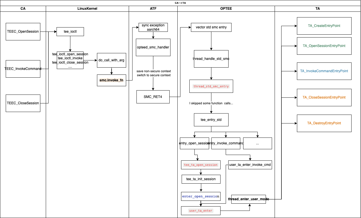
Từ góc độ tổng quan, toàn bộ quy trình gọi từ CA đến TA:

1
CA → OP-TEE Client → TEE Driver → ATF → TEE → TA

Call Flow Diagram Sơ đồ tổng quan quy trình gọi từ CA đến TA

2.2. Quy trình làm việc của CA & TA

Client Application (CA):

1
2
3
4
5
6
7
8
9
10
11
12
13
14
15
16
// 1. Khởi tạo context để tương tác với TEE
res = TEEC_InitializeContext(NULL, &ctx);

// 2. Mở session, TEE sẽ xác thực và tải TA tương ứng
res = TEEC_OpenSession(&ctx, &sess, &uuid,
                       TEEC_LOGIN_PUBLIC, NULL, NULL, &err_origin);

// 3. Tương tác thông qua invoke command
res = TEEC_InvokeCommand(&sess, TA_HELLO_WORLD_CMD_INC_VALUE, &op,
                         &err_origin);

// 4. Đóng session
TEEC_CloseSession(&sess);

// 5. Giải phóng context
TEEC_FinalizeContext(&ctx);

Trusted Application (TA):

1
2
3
4
5
6
7
8
9
10
11
12
13
14
15
16
17
18
19
20
21
22
23
// 1. Entry points khi TA được tải
TA_CreateEntryPoint
TA_OpenSessionEntryPoint

// 2. Xử lý business logic
TEE_Result TA_InvokeCommandEntryPoint(void __maybe_unused *sess_ctx,
                                      uint32_t cmd_id,
                                      uint32_t param_types, 
                                      TEE_Param params[4])
{
    switch (cmd_id) {
    case TA_HELLO_WORLD_CMD_INC_VALUE:
        return inc_value(param_types, params);
    case TA_HELLO_WORLD_CMD_DEC_VALUE:
        return dec_value(param_types, params);
    default:
        return TEE_ERROR_BAD_PARAMETERS;
    }
}

// 3. Cleanup khi đóng session
TA_CloseSessionEntryPoint
TA_DestroyEntryPoint

Mối quan hệ CA-TA:

1
2
3
TEEC_OpenSession    → TA_CreateEntryPoint + TA_OpenSessionEntryPoint
TEEC_InvokeCommand  → TA_InvokeCommandEntryPoint
TEEC_CloseSession   → TA_CloseSessionEntryPoint + TA_DestroyEntryPoint

3. Phân tích mã nguồn

3.1. TEEC_InitializeContext

Mở TEE driver và chuẩn bị giao tiếp:

1
2
3
TEEC_InitializeContext
└── teec_open_dev
    └── ioctl(fd, TEE_IOC_VERSION, &vers)

Command được sử dụng: TEE_IOC_VERSION

3.2. TEEC_OpenSession

Quá trình mở session phức tạp nhất, bao gồm việc tải TA:

1
2
TEEC_OpenSession(&ctx, &sess, &uuid, TEEC_LOGIN_PUBLIC, NULL, NULL, &err_origin);
└── ioctl(ctx->fd, TEE_IOC_OPEN_SESSION, &buf_data);

Trong TEE Driver:

1
2
3
4
tee_ioctl_open_session
└── ctx->teedev->desc->ops->open_session(ctx, &arg, params);
    └── optee_open_session
        └── optee->ops->do_call_with_arg(ctx, shm_arg, offs);

SMC Call đến ATF:

1
2
3
// linux/drivers/tee/optee/smc_abi.c
optee->smc.invoke_fn(param.a0, param.a1, param.a2, param.a3,
                     param.a4, param.a5, param.a6, param.a7, &res);

Trong ATF:

  • SMC #0 interrupt → Exception Level 3
  • opteed_smc_handler xử lý request
  • Lưu non-secure context, phục hồi secure context
  • ERET vào OP-TEE

Trong OP-TEE:

1
2
3
4
5
6
7
8
9
10
thread_handle_std_smc
└── thread_alloc_and_run
    └── thread_std_smc_entry
        └── __tee_entry_std
            └── entry_open_session (OPTEE_MSG_CMD_OPEN_SESSION)
                └── tee_ta_open_session
                    └── tee_ta_init_session // Tải TA
                    └── ts_ctx->ops->enter_open_session
                        └── user_ta_enter_open_session
                            └── thread_enter_user_mode // S-EL1 → S-EL0

3.3. TEEC_InvokeCommand

Logic tương tự OpenSession, khác biệt ở command:

1
2
3
4
5
TEEC_InvokeCommand
└── ioctl(TEE_IOC_INVOKE_COMMAND)
    └── entry_invoke_command (OPTEE_MSG_CMD_INVOKE_COMMAND)
        └── user_ta_enter_invoke_cmd
            └── user_ta_enter(UTEE_ENTRY_FUNC_INVOKE_COMMAND)

Cuối cùng gọi đến TA_InvokeCommandEntryPoint trong TA.

3.4. TEEC_CloseSession

Đóng session và cleanup:

1
2
3
4
5
6
7
void TEEC_CloseSession(TEEC_Session *session)
{
    struct tee_ioctl_close_session_arg arg;
    
    arg.session = session->session_id;
    ioctl(session->ctx->fd, TEE_IOC_CLOSE_SESSION, &arg);
}

Command: TEE_IOC_CLOSE_SESSIONTA_CloseSessionEntryPoint

3.5. TEEC_FinalizeContext

Đóng driver:

1
2
3
4
5
void TEEC_FinalizeContext(TEEC_Context *ctx)
{
    if (ctx)
        close(ctx->fd);
}

Chúc mừng! Bạn đã hiểu được quy trình hoàn chỉnh từ CA đến TA trong OP-TEE ecosystem. Kiến thức này là nền tảng quan trọng để phát triển và debug các ứng dụng bảo mật trên ARM TrustZone.

Bài viết này được cấp phép bởi tác giả theo giấy phép CC BY 4.0 .